Ir para conteúdo
🥳 [EVENTO ESPECIAL] 20 Anos de WebCheats - Conte sua história. ×
Venda da WebCheats - Uma Nova Era para a Comunidade ×
  • Quem está por aqui   0 membros estão online

    • Nenhum usuário registrado visualizando esta página.

Conexão de socket - Informações


ssl0
 Compartilhar

Posts Recomendados

Ao decorrer de aproximadamente 5 dias eu coletei informações sobre a conexão de socket (utilizando ws2_32.dll) do Combat Arms Brasil!

Essas informações de logs vão incluir a call address ( o endereço em que foi chamado a função ).

 

closesocket()

A log é de antes do login até levar conexão encerrada no lobby por não estar com o anticheat carregado!

image.thumb.png.c23cb7b5f19d31ce51a119327eca3ba2.png

Spoiler
É necessário se cadastrar para acessar o conteúdo.

 

 

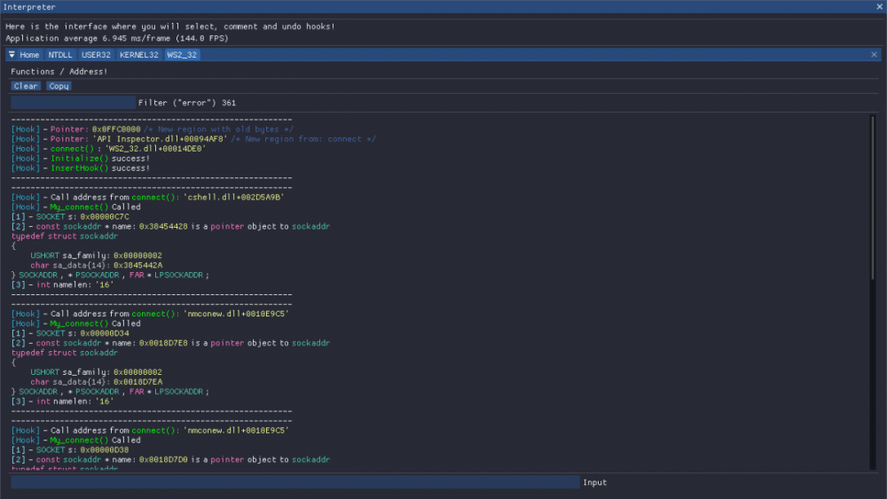
connect()

 

image.thumb.png.52ca7958a6d1246cfa355ac8b18a3841.png

Spoiler
É necessário se cadastrar para acessar o conteúdo.

 

 

send()

 

Minha função só constrói 2000 bytes para exibir, mais que isso ela retorna uma exception, isso por que existem algumas calls que passam um buffer com um len de 32000 bytes de comprimento. Se quiser visualizar os bytes pode procurar manualmente ou rodar algum logger de sockets como WPE ( WinSock Packet Editor ).

O buffer é o endereço onde está localizado os bytes!

image.thumb.png.517c379a926597dab8a615359649987f.png

Spoiler
É necessário se cadastrar para acessar o conteúdo.

 

 

recv()

 

Similar ao send, bytes com comprimento de 32768.
O buffer é o endereço onde está localizado os bytes!

image.thumb.png.f4abf5ab106a0f64e825a0eccf565f95.png

Spoiler
É necessário se cadastrar para acessar o conteúdo.

 

 

WSAWaitForMultipleEvents()

 

image.thumb.png.afd453cc3db7477efd6e1e239e81cd1a.png

Spoiler
É necessário se cadastrar para acessar o conteúdo.

 

 

LoadLibraryA()

LoadLibraryExA()

LoadLibraryExW()

 

image.thumb.png.91a53e7a401388b1a869ddbab4b67318.png

Spoiler
É necessário se cadastrar para acessar o conteúdo.

 

 

BOA SORTE!

 

 

 

Editado por  lucass
Link para o comentário
Compartilhar em outros sites

Participe da Conversa

Você pode postar agora e se cadastrar mais tarde. Cadastre-se Agora para publicar com Sua Conta.
Observação: sua postagem exigirá aprovação do moderador antes de ficar visível.

Unfortunately, your content contains terms that we do not allow. Please edit your content to remove the highlighted words below.
Responder

×   Você colou conteúdo com formatação.   Remover formatação

  Apenas 75 emoticons são permitidos.

×   Seu link foi incorporado automaticamente.   Exibir como um link em vez disso

×   Seu conteúdo anterior foi restaurado.   Limpar Editor

×   Você não pode colar imagens diretamente. Carregar ou inserir imagens do URL.

 Compartilhar

×
×
  • Criar Novo...

Informação Importante

Nós fazemos uso de cookies no seu dispositivo para ajudar a tornar este site melhor. Você pode ajustar suas configurações de cookies , caso contrário, vamos supor que você está bem para continuar.